One of the annoying things about Enterprise Architect – there is no possibility of editing properties of multiple connectors simultaneously, instead you have to either to use property dialog or change settings via context menu for every connector one-by-one. I was very surprised to have finally found at least a possibility to change the line style for multiple connectors at once.
Actually it’s simple:
- Open the Relationships window and dock it e.g. under the diagram window

. - Select one or more elements on the diagram (as shown on the previous screenshot) and all the connectors connected to the selected elements will be listed in the Relationships window.
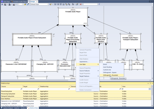
. - Select one or more connectors in the Relationships window, right klick on one of the selected connectors and read the context menu entries – ‘Line Style’. Even if not all line styles are available, the most useful styles are present.

The next picture shows the result of the selected function – all incoming aggregation of the ‘Portable Audio Player’ become orthogonal and round – with just one click!
.

Important: the context menu entry ‘Line Style’ is only visible if the connectors selected from the list are visible on the diagram. For that reason I’ve activated the Filter Bar and filtered out all the relationships not visible on the current diagram.
And finally for easy selection of the aggregations of the block ‘Portable Audio Player’ only I’ve ordered by the Target column.
Note: at least in the past the Relationship window caused performance issues in case of using very big models on central databases, so be careful in that case.
Enjoy!

Recent Comments